乐乐经验网
首页
美食营养
游戏数码
知识问答
生活家居
返回
乐乐经验网
首页
美食营养
游戏数码
手工爱好
生活家居
健康养生
运动户外
职场理财
情感交际
母婴教育
时尚美容
知识问答
搜索
最新版本的Chrome浏览器如何使用鼠标手势操作
2024-10-19 21:56:05
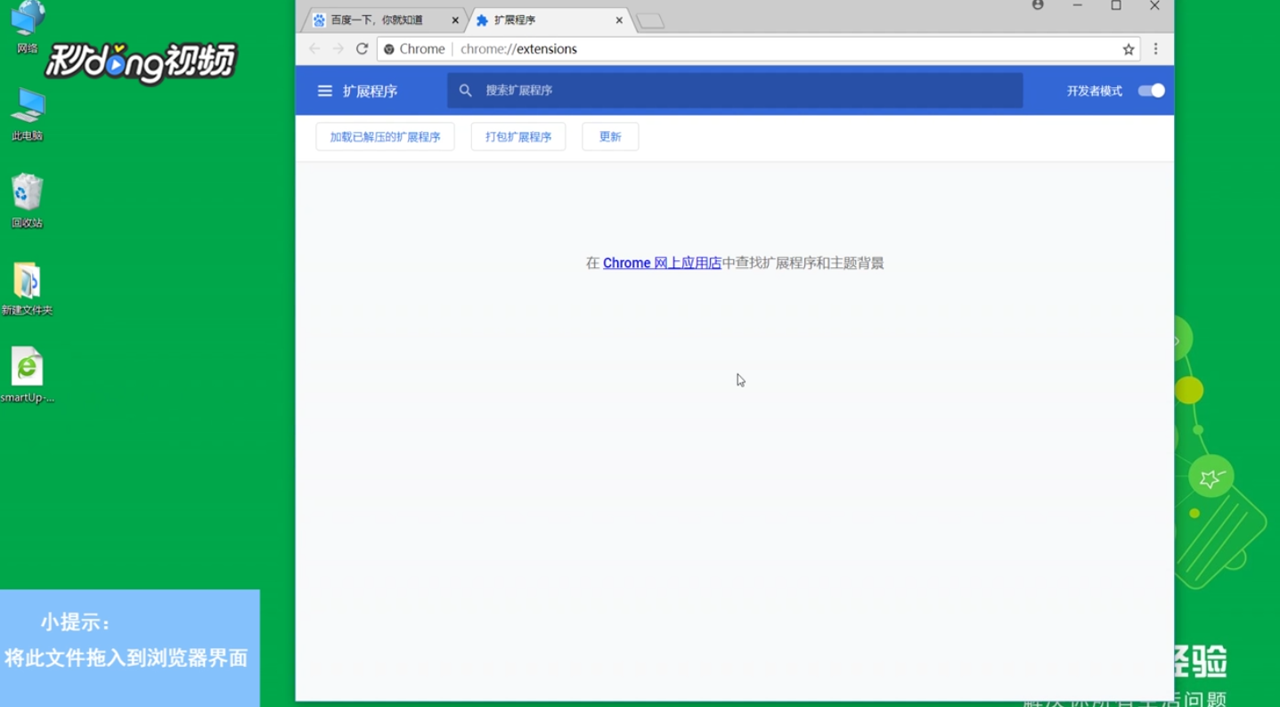
1、首先打开Chrome浏览器,然后点击右上角的按钮
3、将已下载的“SmartUP”文件拖入窗口内
5、最后对需要的手势进行设置即可
相关推荐
win10开始菜单metro界面怎么设置
Win10系统续航短怎么办
Win10共享打印机时提示0x00000842错误怎么办
Ping不通花生壳域名怎么解决
win11死机重启了怎么办
猜你喜欢
维生素c的水果
维生素e能祛斑吗
罗志祥多人运动是什么意思
深什么浅什么的成语
上证指数是什么
星鲨维生素d滴剂
李宁运动鞋
什么叫焦虑症
总手和现手是什么意思
刚愎自用是什么意思
猜你喜欢
黄钟大吕是什么意思
鲜辣椒的腌制方法
我国什么时候开始用砖瓦
意味深长是什么意思
average什么意思
刚怀上几天有什么感觉
加油稿运动会
什么相争渔翁得利
2020年是什么生肖年
迁户口需要什么证件